A Comprehensive Guide on Managing and Tracking Defects Effectively in Quality Assurance
In the world of software web development, ensuring the quality of your product is paramount. Quality Assurance (QA) is the shield that safeguards the software’s integrity and functionality. A key aspect of QA is the management and tracking of defects or bugs in the software. These defects, if left unchecked, can jeopardize your project’s success. In this comprehensive guide, we’ll walk you through the best practices for managing and tracking defects effectively during the quality assurance process.
Understanding Defect Management in QA
Before diving into the strategies and tools for defect management, let’s understand what we mean by “defect” in the context of software QA. A defect, often referred to as a bug, is any deviation from the expected behavior of the software. These can range from minor user interface glitches to critical functionality issues.
Defect management involves the identification, documentation, prioritization, defect impact on the system and resolution of these issues. Effective defect management ensures that your software is as close to perfect as possible when it’s released to end-users.
Defining a Clear Defect Management Process
A well-defined process is the foundation of effective defect management. It should encompass the entire lifecycle of a defect, from discovery to resolution. Your process might include the following stages:
Defect Identification: Anyone involved in the project can identify defects. It’s crucial to encourage open communication among team members.
Defect Logging: Once identified, defects should be logged into a tracking system. Include details such as the defect’s description, steps to reproduce it, and its severity.
Defect Prioritization: Not all defects are created equal. Prioritize defects based on their impact on the software and your users.
Defect Assignment: Assign each defect to the appropriate team member or developer responsible for resolving it.
Defect Resolution: Developers work on resolving defects and should provide updates on their progress.
Verification and Validation: Testers verify that the defect is indeed resolved and validate the fix.
Defect Closure: Once verified, defects can be closed in the tracking system.
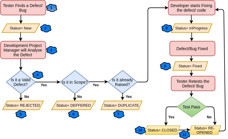
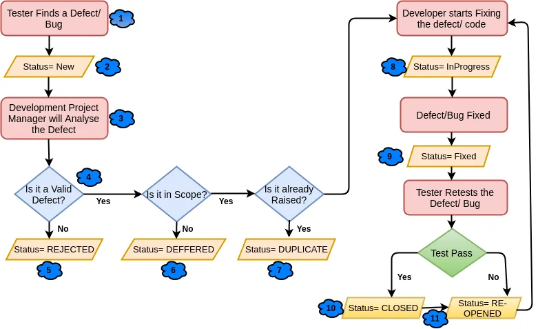
Defect Life Cycle
It is very much important to understand and follow the Defect Life cycle by all the team members involved. The flow diagram below explains well on when tester finds a defect and logged in to the system.
Choosing the Right Defect Tracking Tool
Efficient defect management relies on a capable tracking tool. Some popular defect tracking tools include JIRA, Bugzilla, and Trello. Consider the following factors when selecting a tool:
Customization: Ensure the tool allows you to customize fields, workflows, and reports to align with your process.
Integration: Look for integration capabilities with other project management and development tools your team uses.
Ease of Use: An intuitive interface will encourage team members to use the tool effectively.
Clear and Detailed Defect Reports
When logging defects, be thorough. Include all relevant information:
Reproducibility: Describe the steps to reproduce the defect. The more precise, the better.
Environment: Note the software version, operating system, and hardware used when the defect was discovered.
Severity: Assess the defect’s impact. Use a defined scale (e.g., low, medium, high, critical) for consistency.
Attachments: If applicable, attach screenshots, logs, or other files that aid in understanding the defect.
Effective Communication
Communication is crucial throughout the defect management process. Team members should be able to:
Discuss Defects: Foster an environment where team members can discuss defects openly. Collaboration often leads to better solutions.
Monitor Progress: Regularly update the status of defects, and provide feedback as they progress through the lifecycle.
Hold Review Meetings: Periodically hold defect review meetings to prioritize and reevaluate the status of open defects.
Metrics and Reporting
Use metrics to assess the effectiveness of your defect management process. Track metrics like defect density, defect aging, defect rejection, active defect, severe defects and defect closure rates. Regularly generate reports to identify trends and areas that need improvement.
Continuous Improvement
No process is perfect from the start. Continuously review and refine your defect management process. Gather feedback from team members and stakeholders to identify areas for improvement.
Important Notes
Below are some key areas which testers can keep in mind all the time to enhance the focus on testing and can improve the overall quality of the system.
All defects shall be discussed in the Defect Triage meeting, so to identify the priority and severity of the defects correctly with PO/PDM/PM.
Re-test the defect once it’s fixed by the developers and verify the nearer impact areas. Pass the test case if functionality works fine otherwise raise it again.
Raise the quality defects and defect rejection ratio should be minimal all the time.
Raise the red flags in case the defect is not picked and analyzed in a stipulated time frame.
Use the defect ids as the priority test cases to execute for the upcoming release as they may be more prone to code breakage because of the latest fixes.
Highlight the showstopper defects immediately, log in the test management tool and send an e-mail to all respective members, so as to save the valuable testing time and effort.
Close all the defects to logical ends before the sprint cycle ends and attach all the relevant pass proofs respective to the test in test case repository.
Conclusion
Effective defect management is an integral part of ensuring software quality. A well-structured process, the right tools, clear communication, and a commitment to improvement are the cornerstones of successful defect management. By following these best practices, you can enhance your software testing and quality assurance process and deliver software that meets or exceeds user expectations.
To manage and track defects effectively in Quality Assurance, implement a robust defect tracking system, such as Jira or Bugzilla, to log and monitor issues systematically. Prioritize defects based on severity and impact, and ensure clear communication and collaboration among development and QA teams. Regularly review and analyze defect data to identify trends and implement preventive measures.
A clear defect management process involves defining roles and responsibilities, establishing clear communication channels, and implementing a structured workflow for defect detection, logging, prioritization, resolution, and verification. It includes creating standardized templates for defect reports, setting escalation procedures for unresolved issues, and continuously improving the process based on feedback and data analysis.
Metrics and reporting practices in software development involve tracking key performance indicators (KPIs) such as defect density, code churn, and test coverage to assess project health and progress. Reporting practices include generating regular reports, dashboards, and visualizations to communicate insights, trends, and areas for improvement to stakeholders effectively. These metrics and reports help teams make data-driven decisions and ensure alignment with project goals and quality standards.
Explore how fintech software is built in the USA, from core features and compliance to architecture, development costs, and the latest trends driving financial innovation.
Ready to build smarter real estate tech? Discover how PropTech software can boost efficiency, streamline workflows, and meet U.S. market demands. Let’s get started!
The healthcare industry has plenty of software, but much of it adds complexity instead of value. Key issues include poor integration, clinician burnout from inefficient systems, and rising patient demand for digital care. With IT spending growing, the focus must shift to solutions that reduce manual effort, fit into real workflows, and improve outcomes. This […]